CATIA V5는 세계적인 3D 설계 및 제품 개발 소프트웨어로
항공우주, 자동차, 산업기계 등 다양한 산업 분야에서 널리 사용됩니다.
복잡한 제품 설계부터 시뮬레이션, 제조까지 통합된 솔루션을 제공하여 혁신적인 제품 개발을 지원하며,
직관적인 사용자 인터페이스와 강력한 기능으로 설계 품질과 생산성을 동시에 향상시킬 수 있습니다.

사양 기반 모델링
- 설계 규칙과 파라미터를 기반으로 정밀한 제품 개발
강력한 통합 설계 환경
- 부품, 어셈블리, 도면을 하나의 환경에서 설계 가능
다양한 산업 전반에 걸친
솔루션 제공
Fast, intuitive design experience
지식 기반 Engineering은 설계 노하우를 축적·재사용하고, 설계 변경을 자동화하며,
최적화 및 편집 설계를 지원하고, Table 기반의 설계 스펙 관리와 쉬운 사용자 프로그램 개발 환경을 제공하는 고도화된 설계 방식입니다.
솔리드 및 서피스 모델링은 지식 기반 엔지니어링과 연계되어 파라미터와 자동 설계 변경을 지원하며, 고품질의 서피스 설계뿐만 아니라 제품의 전반적인 구조 모델링과 유효성 검증까지의 필요한 모든 기능을 제공하는 정밀한 고성능 CAD 입니다.
설계 검증은 설계 환경과 통합되어 대용량 데이터를 효율적으로 처리하며, 정적(간섭·간극),
동적(운동성·조립성), 시각적 렌더링, 인체공학적 요소까지 폭넓게 지원하는 통합 검증 환경을 제공합니다.
3D, 2D 설계 환경을 아울러 전장 시스템 구축 등 산업별 커스텀형 시스템 정의, 그 이상으로 단품·어셈블리 구조에 대한 진동 해석, 열,유체 기타 물리적 해석 어플리케이션과의 연계형 솔루션을 지원하여 일반 설계자부터 해석 전문가까지 통합형 해석 설계·검증 환경을 제공합니다.
기존 3D 설계 데이터를 활용하여 조립 지침서, 기술 매뉴얼, 애니메이션 등을 손쉽게 제작할 수 있어 문서화 시간을 대폭 절감합니다.
CAD 설계 변경 발생 시, 연동된 문서는 자동으로 업데이트되어 재작업 없이 항상 최신 정보를 유지할 수 있습니다.
제품을 통해 생성된 2D, 3D 콘텐츠를 활용하여 명확하고 객관적인 시각적 자료를 통해 고객과 이해관계자가 제품을 쉽게 이해할 수 있습니다.
제조, 자동차, 항공 등 다양한 산업에서 개발 초기부터 문서 생성이 자동화되어 제품 유지 관리가 용이하고 제품 상용화 시간을 단축시켜 타 업체와의 경쟁력을 강화합니다.
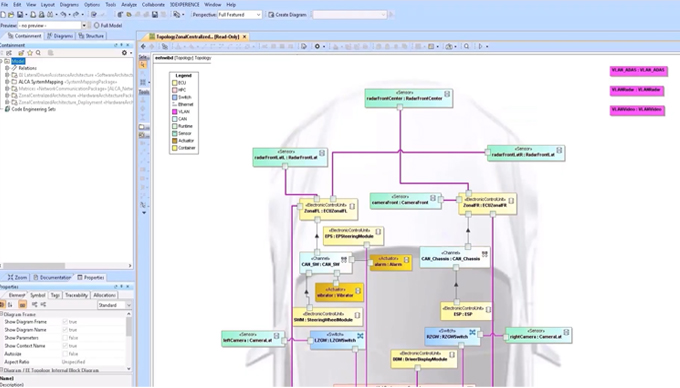
시스템 개발 초기 단계에서 잠재적 문제를 식별하고 추적할 수 있어 설계 오류를 줄이고 전체 프로젝트 리스크를 최소화합니다.
복잡한 시스템을 시각적 모델로 표현함으로써 누구나 쉽게 이해하고 분석할 수 있으며,
시스템 구조와 흐름을 명확히 파악할 수 있습니다.
다양한 이해관계자 간의 효율적인 소통을 유도하여 협업 기반의 시스템 개발을 촉진하고, 효과적으로 설계 방향을 제안할 수 있습니다.
요구사항 중점 설계와 검증된 시뮬레이션, 분석 프로세스를 통해 초기에 시스템을 객관적으로 검증하므로 재작업 과정을 최소화하여 시간과 비용을 절감합니다.
문의사항을 남겨주시면 신속하게 답변드리겠습니다.